GPONDoctor™
Instrumentación de medida FTTH
Gama GPONDoctor™
La gama de equipos GPONDoctor™ es una instrumentación avanzada de análisis y prueba de protocolos GPON (Red Óptica Pasiva con Capacidad Gigabit) Y XGSPON (Red Óptica Pasiva con capacidad 10 Gigabit) diseñados y fabricados por EXXN Engineering para aplicaciones FTTH (Fibra hasta el Hogar). Este equipo "todo en uno" permite la conexión a cualquier punto de la fibra dentro de una ODN (Red de Distribución Óptica) de GPON, facilitando la captura de datos a nivel de bits en ambas direcciones, tanto descendente como ascendente. Su capacidad para interpretar información crítica de control y gestión (OAM, PLOAM y OMCI) se complementa con la capacidad para la extracción de tráfico en capas superiores en tiempo real. Gracias a su diseño compacto/portátil y su enfoque en la interoperabilidad, GPONDoctor™ se presenta como una herramienta indispensable para fabricantes de equipos GPON, diseñadores de chipsets GPON y operadores de telecomunicaciones durante las etapas de implementación, mantenimiento y resolución de problemas en entornos XGS/GPON.
GPONDoctor™ está disponible en versiones hardware GPON, XGSPON y dual. GD10K7 y 10K pueden ser adquidos con una única licencia y pueden ser actualizados a licencia dual. Las soluciones GPONDoctor™ que encuentra en formatos standaalone (orientado a testeo en ubicaciones fijas) o en versión tablet, alimentado por baterías.
La gama GPONDoctor™ se completa con los equipos de emulación de OLT, denomidados OLTe.
Aplicaciones
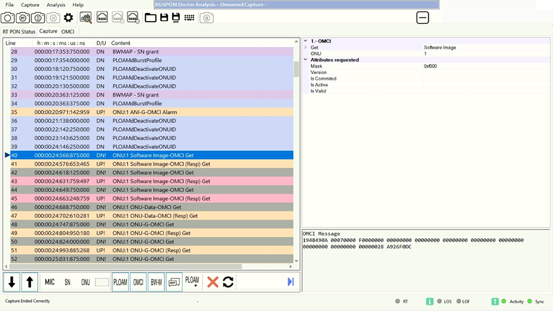
Análisis neutral y captura
Capturas independientes de los chipsets OLT y ONT. La 'captura completa' hace posible obtener todo el tráfico intercambiado. Esta captura puede ser exportada y compartida con otros expertos que analizan las trazas con su propia aplicación, sin utilizar los recursos de un analizador.
Optimización de redes XGS/GPON
El CAPEX de la red puede ser disminuido drásticamente introduciendo ONTs de diferentes fabricantes. GPONDoctor ayuda en estos procesos alineando las implementaciones de los diferentes fabricantes hasta obtener la interoperabilidad
Análisis de red y evaluación
La APP de análisis interpreta con algoritmos de IA la información capturada y la traduce a un formato gráfico que puede ser utilizado fácilmente para un análisis en profundidad del cumplimiento del protocolo XGS/GPON.
Con la información capturada es posible:
- Obtener la topología de la red
- Detectar las ONTs,, canales de datos, etc
- El Ancho de banda asignado por ONT y TCONT
- El grado de conformidad con el estándar aplicando reglas acordes a la ITU-T G.984.x y G.988
Extracción de servicios IP en tiempo real
GPONDoctor™ permite la extracción en tiempo real de la información IP encapsulada en upstream y Downstream. Esta opción puede ser utilizad para regenerar servicios IP de la red como IPTV, VoIP, analizando la calidad de servicio (QoS) y de experiencia (QoE)
Replica de escenarios reales
En combinación con el Emulador OLT (OLTe) GPONDoctor permite realizar capturas reales para introducirlas en el emulador y replicar en el laboratorio el comportamiento de la red real, ayudando a optimizar y mejorar la interoperabilidad entre equipamiento en redes críticas.
Características
PON pasivo e independiente de la posición
Inspección de datos de control sin necesidad de regenerar o modificar el tráfico. Incluye un sistema de sincronización adaptativa automática para compensar la distancia a la OLT.
Captura + Prueba + Evaluación
A partir de los datos capturados, es capaz de inferir la topología de la red y aplicar una serie de reglas para verificar el cumplimiento de la recomendación ITU-T G. 984.x.
Captura completa de tráfico XGS/GPON
GPONDoctor™ captura mensajes GTC y OMCI a través de la fibra en tiempo real, ayudando a rastrear procesos de negociación y configuraciones entre la OLT y las diferentes ONTs de la red.
Extracción de tráfico IP en tiempo real
GPON Doctor™ extrae el tráfico de usuario descifrado en tiempo real de la capa Ethernet que puede ser utilizado para pruebas de capas superiores mediante el uso de herramientas externas.
Pruebas remotas y calibración automática
Conectado a una red IP, permite realizar pruebas de una red GPON desde una estación de trabajo de gestión remota. Incluye calibración automática del equipo en la red .
Regeneración y evaluación de servicios QoS
GPONDoctor™ puede regenerar servicios establecidos sobre una red PON. Ejemplo, el video multicast, que puede ser capturado, reensamblado en tiempo real y visualizado en el equipo.
Compatible con Windows 11
APP de interfaz intuitivo fácil de usar basado en Windows 11, lo que permite ser ejecutada en un portátil junto con otras herramientas ofimáticas y de planificación y análisis de red.
Resultados 100% fiables
Hardware de captura desarrollado por EXXN para este producto. Los resultados no están influenciados por implementaciones propietarias de hardware GPON de ningún proveedor.
Características técnicas

Agendar una demo
Solicita una sesión personalizada en la que te mostraremos cómo trabajar con las soluciones GPONDoctor™
GPONDoctor™ Cube
GPONDoctor™ 10K dual
GPONDoctor™ 10K7 dual
GPONDoctor™ 9K7 XGSPON
GPONDoctor™ 4K7 GPON
GPONDoctor™ OLTe GPON



